|
|
 |
Post-quake status of the Kashiwazaki-Kariwa Nuclear Power Station (Report #18)
-
State of Kashiwazaki-Kariwa Nuclear Power Station Unit 7 plant integrity confirmation - |
November 18, 2008
Rev.0
Japan Nuclear Technology Institute |
|
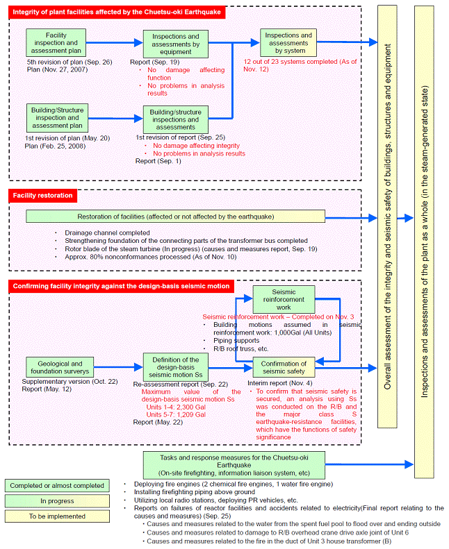
This time we compiled the integrity confirmation status of Unit 7, where inspections have progressed relatively far.
At TEPCO, the overall integrity of the entire plant is assessed according to this flowchart, with work progressing steadily and the results being reported as needed.

The main points of TEPCO reports (integrity assessment status) are listed below.
Note that many of the achievements from the “Structural Integrity Assessment Committee for Nuclear Components damaged by Earthquake (SANE)” (chaired by Toshiharu Nomoto, Professor Emeritus at the University of Tokyo,) established by JANTI were used to assess the integrity of TEPCO nuclear components. (Report # 17)
|
| |
| 1. |
Integrity of plant facilities affected by the Chuetsu-Oki Earthquake |
| |
Since there were no major defects found during inspection and the seismic response analysis did not exceed the assessment standards, the overall assessment was that the integrity of equipment, buildings and structures were secured. At present, 12 out of 23 systems integrity checks have already been completed. Fuel loading was completed on Nov. 17, for reactor shutdown margin tests.
|
| 2. |
Facility Restoration |
| |
Major work, such as strengthening the foundations of the drainage channel and transformer connection have been completed; also, work to improve the soil around the light oil tank and construction to repair the embankment are currently being carried out. As for issues not related to effects of the earthquake, the 14th-stage rotor blades found to be damaged at the steam turbine are all being replaced with new blades of a single design.
86.7% of earthquake-related nonconformances have been processed (as of Nov. 10).
|
| 3. |
Confirming facility integrity against the design seismic motion |
| |
The design seismic motion Ss was formulated based on the results of geological / foundation surveys. The max. value of the Ss is 2,300 Gal for Units 1 - 4 and 1,209 Gal for Units 5 - 7 (the numbers are from after the Sep. 22 reassessment.*) Analysis was conducted on the R/B and on major facilities with functions vital to safety based on these numbers, and seismic safety was confirmed as being secured. Analysis and assessment on Tsunami assessment, bedrock foundation stability, and stability of the surrounding slopes are currently being carried out.
At the same time as this, seismic reinforcement work is also being conducted. Work on piping supports, the R/B roof truss, the exhaust stack, the fuel-charging machine, and the R/B overhead crane were all completed by Nov. 3. Equipment vital to safety was assessed for seismic safety, and reinforcement work was carried out as necessary.
|
|
|
|
The confirmation flow of the Kashiwazaki-Kariwa Nuclear Power Station Unit 7 confirmation status overview will be posted on the JANTI website. Please visit the website for new information, as said outline will be updated regularly. The applicable documents contain links to the TEPCO website. Press releases, published reports, and materials will be available for browsing. For further information, please visit the website.
|
| |
|
| <Status of Government Deliberations> |
The Nuclear and Industrial Safety Agency (NISA) and the Nuclear Safety Commission are deliberating on the integrity assessment of Kashiwazaki-Kariwa Nuclear Power Station.
On Oct. 3, NISA announced that they have determined Unit 7 equipment integrity (by individual equipment) is being maintained. They also determined that TEPCO-formulated design seismic motion is appropriate, based on the “guidelines for seismic design evaluation of nuclear power reactor facilities”and they are currently compiling interim report drafts.
|
| |
|
| *On the Design Seismic Motion Ss
|
On May 22, 2008, TEPCO submitted their "Report on the analysis of seismic observation data and on design seismic motion (ref. Report # 16)."
On Sep. 22, another report was submitted, which focused mainly on reviewing design seismic motion. It was based on the deliberations by the Ministry of Economy, Industry and Trade, as well as the opinions of NISA and committees formed by local governments. The results are shown in the chart below.
These are a result of reassessment of design seismic motion, through determining that the length of the F-B fault, when uncertainty is considered, is between 34 - 36 km.
|
| |
|
 |
| |
|
| |
END |
|
|
|
|